获取 API Key
注意
API Key 是敏感信息,请妥善保管,不要泄露给他人。
以下是不同平台获取 API Key 的方法:
| 平台 | 获取方式 | 免费额度 | 链接 |
|---|---|---|---|
| DeepSeek官方 | 查看 | 新用户没有免费Token | DeepSeek API |
| (推荐) 硅基流动 | 查看 | 新用户14元免费额度,受邀请可获得2000万 Tokens | 硅基流动 |
| 白山智算 | 查看 | 新用户450余额 | 白山智算 |
| 阿里百炼 | 查看 | 新用户有8元左右赠送Token,学生通过 云工开物计划 赠送300余额 | 阿里百炼 |
| FreeQwQ | 查看 | 完全免费,甚至无需注册(貌似最近无法访问了) | FreeQwQ |
DeepSeek官方



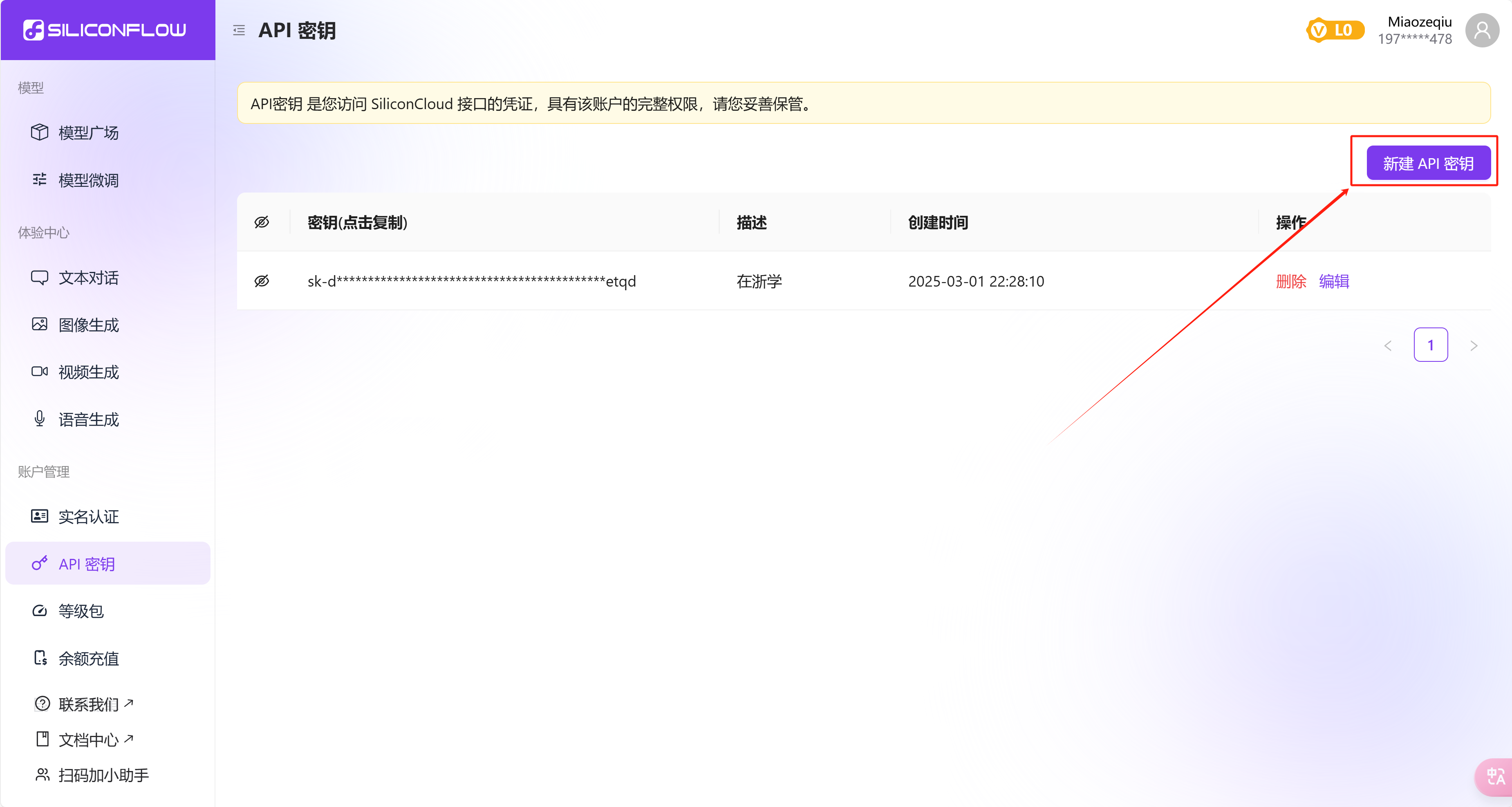
硅基流动
官网链接 邀请码 :yWzlOTHL
使用邀请码可获得2000 Tokens,同时我也会获得Tokens奖励
白山智算
官网链接
邀请码 V4bFhdxZDe 新用户450余额

阿里百炼



FreeQwQ
官网链接 完全免费,无需注册,直接在官网就可以看到API Key
